BadCertificatUntrusted : XM21 OPCUA client => ctrlXcore 2.4 OPCUA server :

Hello,

I am trying to exchange data between a XM and a ctrlXCore 2.4. XM is OPCUA client with FBs (RIL_OPCUAClient lib) and ctrlXcore has to OPCUA server app running.

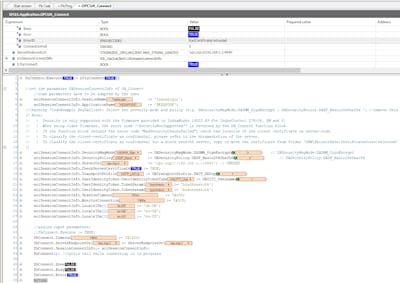
When I try to connect I got the error : BadCertificatUntrusted : return Value from the FB Connect

See MLC print screen :

On the ctrlXCore side (web page) : 

I am expecting to see in the ctrlXCore (Certificates&Keys) the new certificate to trust so that I could Trust the communication but nothing is displayed. in this page.

 

How could I in the ctrlXCore trust the connexion ?

 Does anyone have an idea for me ?

thank you

Best reply by NoRisk4Project

Which IndraWorks version is used on the XM control?

I just made a quick test with my XM22 (15v20) and my ctrlX CORE and it works as expected. When the PLC OPC UA Client tries to connect I receive a "BadSecurityChecksFailed" error and I find the (rejected) certificate of the PLC OPC UA client inside the OPC UA server certificates.

But, I'm missing the server certificates inside your screenshot. Did you deleted them on the ctrlX?

If you deleted them, please restart the ctrlX or at least the OPC UA server, to generate new server certificates. Please check and set the date/time inside the ctrlX before restarting, because the actual time stamp is used for the certificates (valid from/to settings).

You also set "CheckServerCertificate" to "true" 

So please check also the time of the XM control. I could reproduce your error by setting the time inside my XM22 back to a time where the OPC UA server certificates are not yet valid (in my case they are valid from 2024-03-12 10:22:12 and I set the date/time inside the XM back to 2024-02-12). The OPC UA client checks the server certificate (as configured) and refuses the certificate because it's not yet valid.

After I set the time inside my XM22 correct again, I deleted my server certificates. I also get the "BadCertificateUntrusted" error inside the PLC, because there is nothing to check (as configured) and the connection is refused by the PLC OPC UA client.

Referring to your screenshot, I guess this is your problem. Please check also date/time of both controls to avoid other issues.

View original
1 reply