How to deal with F3452?

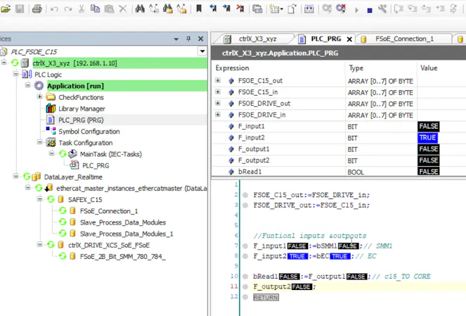
Hello. I am using the ctrlx drive as the FSOE slave. But the error F3452 occured and couldn't be reset. I found this similar topic. LINK Currently how to deal with the error?

 

 

 

Best reply by ChrM

Hello,

as far as I know - this is a workaround

 

View original
1
2 replies