"Attribute 'no_assign' missing" warning with DL_ReadNode and IL_ECatSoeRead

Hello,

A customer noticed these warnings in his ctrlX PLC 2.04 project associated with DL_ReadNode and IL_ECatSoeRead function blocks:ย 

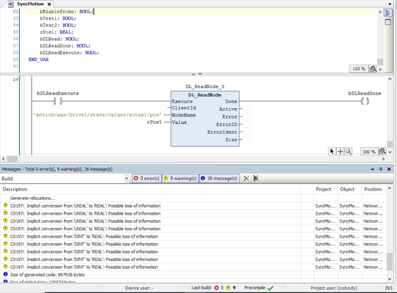
After some testing in my own project, the issue seems to be related to having these function blocks within a user-defined FB.ย  If I call DL_ReadNode from a PRG I get no warning. The same DL_ReadNode called within an FB yields this warning, but seems to function properly.

DL_ReadNode called from user-defined FB:

DL_ReadNode called from PRG:

Best regards,

Brian

ย 

Best reply by bostroemc

You can suppress this warning by adding pragma {attribute 'no_assign'} to the wrapper block:

The 'no_assign' pragma is described in the CODESYS documentation here.

View original
5 replies