07/10/2025
How-to | Pepperl+Fuchs | Encoder

Integration of a Pepperl+Fuchs absolute encoder ENA58IL-S EtherCAT

Open ctrlX I/O Engineering and open the Device Repository:

Open ctrlX I/O Engineering and open the Device Repository

Press Install:

Press Install

Select the ESI-File and press "Open":

Select the ESI-File and press "Open"

The Device is now installed in the ctrlX I/O Engineering:

The Device is now installed in the ctrlX I/O Engineering

Add the device by right-clicking on the EtherCAT master:

Add the device by right-clicking on the EtherCAT master

Select the Device and press "ADD DEVICE":

Select the Device and press "ADD DEVICE"

Under General you can activate the "Expert Settings" you can see the EtherCAT Address an the Distributed clock:

Under General you can activate the "Expert Settings" you can see the EtherCAT Address an the Distributed clock

Under the “Process Data” tab, you can see the position value that is transferred cyclically:

Under the “Process Data” tab, you can see the position value that is transferred cyclically

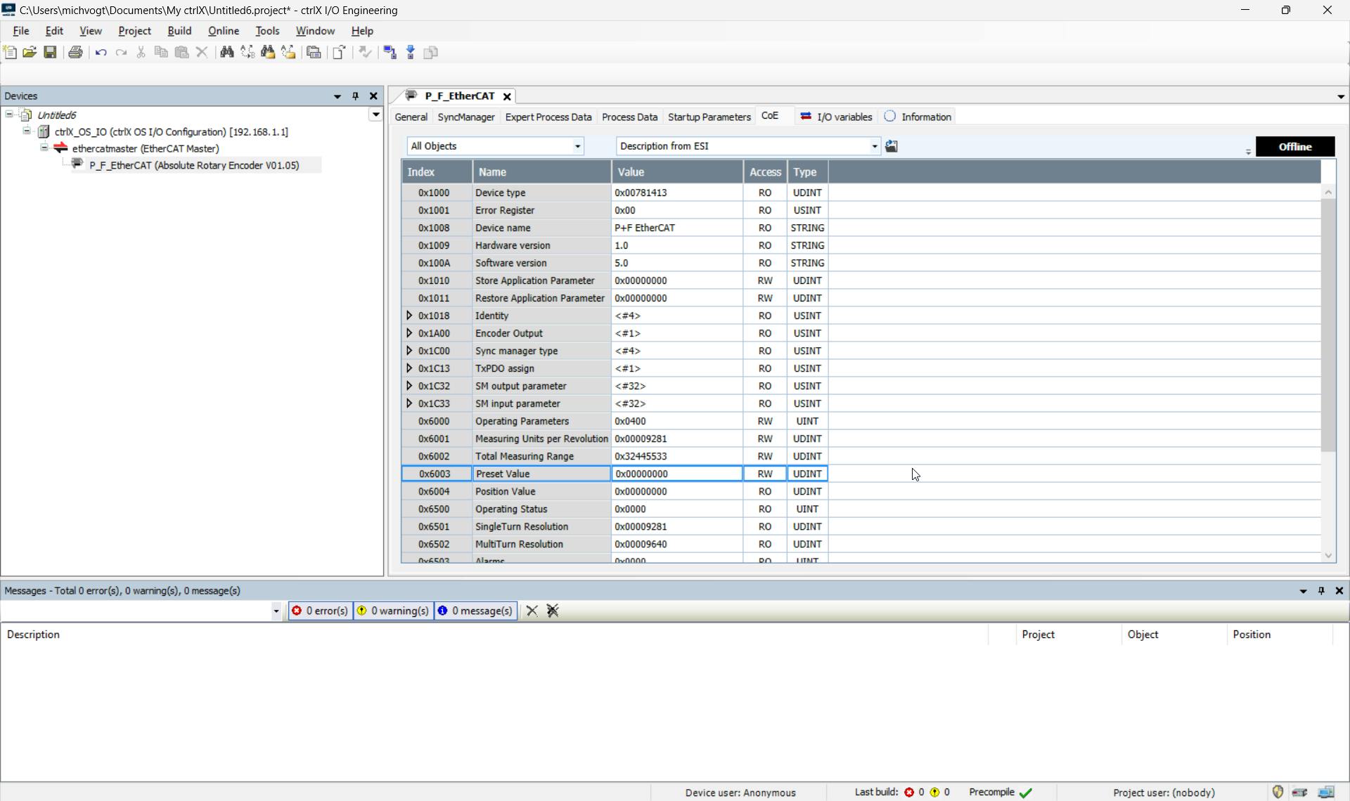
The “Coe” tab shows all objects with the corresponding attributes, which can also be read only or read and written here in online mode, depending on the attribute:

The “Coe” tab shows all objects with the corresponding attributes, which can also be read only or read and written here in online mode, depending on the attribute

The absolute dimension can be set or a position can be set acyclic with an FB via the PLC using object 0x6003:

The absolute dimension can be set or a position can be set acyclic with an FB via the PLC using object 0x6003

The Position from the Encoder, you can read in the PLC in the DataLayer:

The Position from the Encoder, you can read in the PLC in the DataLayer

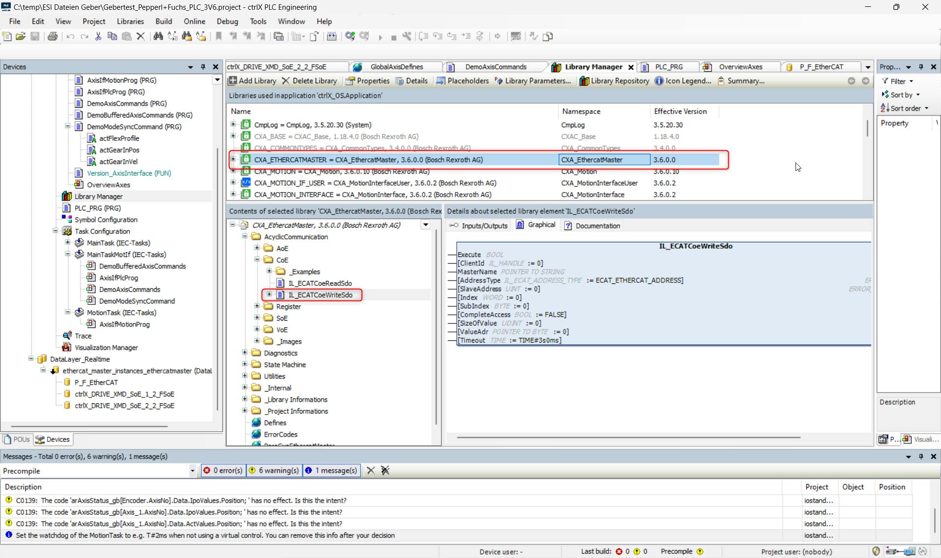
If you want to write a position in the encoder, you must insert the LIB CXA_ETHERCATMASTER.

In the CXA_ETHERCATMASTER Lib you find the FB IL_ECATCoeWriteSdo, you need this FB for an acyclic write access.

If you want to write a position in the encoder, you must insert the LIB CXA_ETHERCATMASTER In the CXA_ETHERCATMASTER Lib you find the FB IL_ECATCoeWriteSdo, you need this FB for an acyclic write access.

In the Lib is a example for WriteSdo:

In the Lib is a example for WriteSdo

You can copy this example into your program and adapt the name and the EtherCAT address. In the example, the EtherCAT standard name of the master is used.

You can copy this example into your program and adapt the name and the EtherCAT address. In the example, the EtherCAT standard name of the master is used

Below article describes how to use the encoder as an encoder axis in order to use it as a real axis encoder:

Types
How-to
Products
PLC
Motion
Markets
Production Machines
Printing
Packaging

Latest published/updated articles