Hello,
I am testing an OPC UA communication between 1st PLC : ctrlX OPC UA client and a 2nd PLC : ctrlX OPC UA server.
Wen I browse the OPC UA server with UAExpert, the objects have a readable name : Aliases, Datalayer, Server. You can have a look on attached picture.
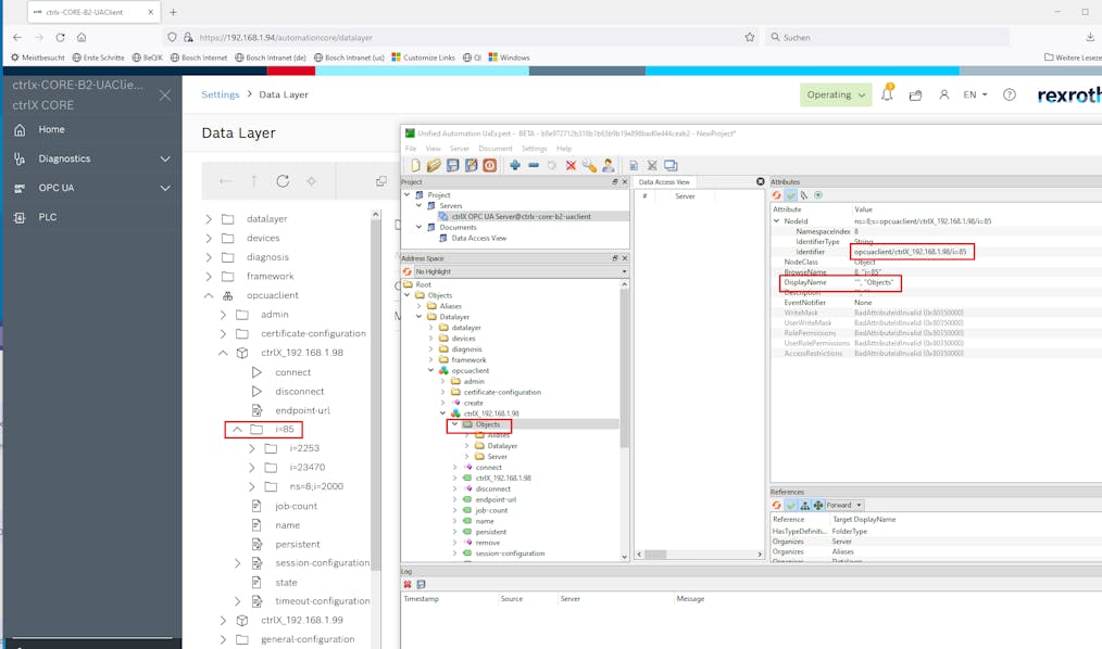
While if the ctrlX is the OPC UA client to the same server, inside the datalayer, the objects names changes with their namespace index and identifier.ย You can have a look on attached picture.ย
โ
โ
Why do we have this behavior inside our ctrlX OPC UA client and the name is changed? Is it possible to keep the standard name like in UAExpert?