How can I check a license on the ctrlX CORE from the PLC app?
Licensing integration in PLC app
Best reply by ctrlXW-Michael
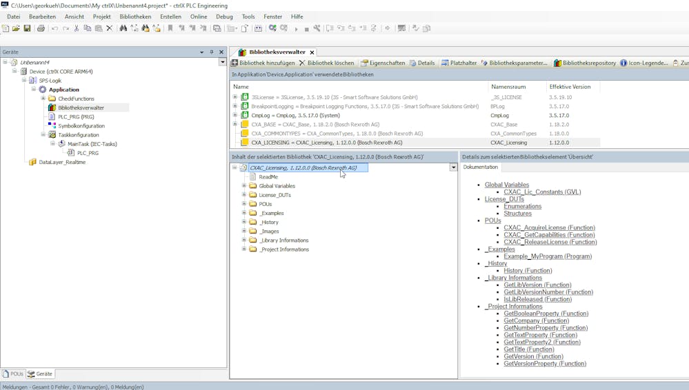
There is aย CXA_Licensing lib available for the PLC app that can be used.
2 replies
How can I check a license on the ctrlX CORE from the PLC app?
There is aย CXA_Licensing lib available for the PLC app that can be used.