Persistant Data / Declarations?

Hello,

I have a ctrlx Core PLC and a global variable table for persistant data/variables.

I added "a lot" of variables to it that I have to save and now I get an error message C0415, that there is not enough space for my persistant data.
It seems, for now, I use 34200 Byte. But what is "too much"? Is there a documentation, how many bytes I can save persistantly?ย 

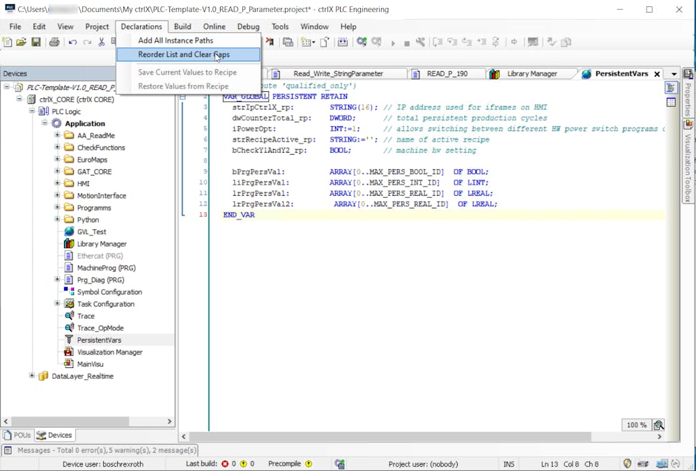
Also the error message mentiones a "feature" to compact the data. But I can't find the menue for that in my PLC Engineering. I find it in Tools->Adjust but I don't know how to make it visible to "click" on it!?

If some could give me some information would be appreciated!

I attached my error message (sorry, I work in German ;))

Best reply by CodeShepherd

An ctrlX CORE X3 has 1Mbyte of NVRAM that is used for variable persistance (see ctrlX CORE manual). The useable size for the ctrlX CORE - PLC app is 64 kB and can be changed by hand up to 128kB (see PLC app manual).

ctrlX CORE Web UI PLC retain memory setting

Please see general information about the persistant data handling of the PLC in our online documentation.

The mentioned function can be found in the ctrlX PLC Engineering manual:

ctrlX PLC Engineering persistent variable list handling

View original
persistant.PNG
18.53KB
2 replies