Today i was starting an application with my customer and we encountered a problem. The device situation is the following:
ctrlX works 1.12.3.Â
Â
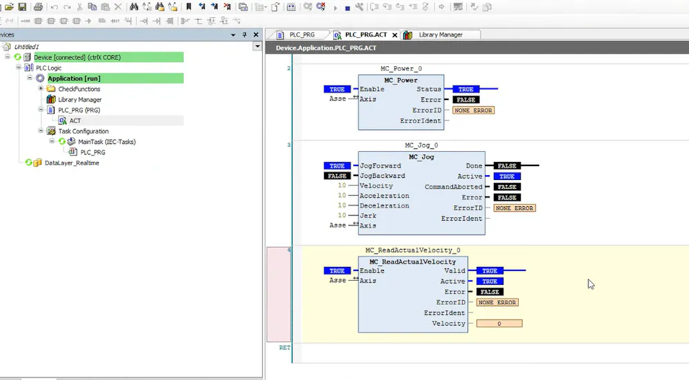
If we try to read the velocity of a real axis we have no feedback. In other hands the FB is working perfectly with a virtual axis.Â
Â
Â
Do you know what can have we done wrong? This is the fist time i encounter this problem.
ThanksÂ
Mauro
Â
Â
Best reply by Jochen_Mueller
Hello
Motion App Version 1.12
You are using the Version 1.12. Here the Motion don't support the Veloctiy Mode. So you don't have the possibilities to map the veloctiy at the axis profile.
-> The PLC open FB MC_ReadActualVelocity don't gives you any velocity data from the real drive (virtual it is working)
The only possiblity to get the drive veloctiy at the PLC, you have to map the value at the DataLayer_Realtime inside the PLC-Engineering. -> see Screenshot. Here I make a global variable mapped to the AT.Velocity_feedback_value_of_encoder_1. You see the Value 91552 = 9,1552 RPM (DINT value)
notes:
the DataLayerRealtime looks different at your version. Because I have done the screenshot with the version 1.16. But the principe is the same.
You have to use the variable somewhere at the implementation that the value will be updated.
Â
Motion App Version 1.14 and higher
Beside the upper descripted way, in the version 1.14 (or higher) the Motion App supports the velocity mode. Means it is possible to map it at the AxisProfile. Then the motion get's knowledge about the actual drive velocity and can be read vie the plcopen FB.