03/05/2026
How-To

Measuring encoder

Used test equipment

  • Here you are with the equipment used as base for this article:

    • PC with TwinCAT / EtherCAT Master / EtherCAT (SoE)

    • ctrlX DRIVE Engineering 01V28.3

    • XCS2-W0023ARN-02NETM5ECDA-S0504N2TE1P5NN

      • FWA-XD1-AXS-V-0504N-NN-01

      • MS2N03-B0BYN-CMDG0-NNNNN-NN

    • XCD2-W2323ARN-02AETM5ECNN-S0504N2TX1P5NN

      • FWA-XD1-AXS-V-0504N-NN-01

      • MS2N03-B0BYN-CMSH0-NNNNN-NN

      • MS2N03-B0BYN-CMDG0-NNNNN-NN

      The attachment contains backup files of all drive parameters for the individual use cases and topics. These files were made based on the listed equipment above.

Why to use a measuring encoder on the drive?

  • A real encoder can be connected to an encoder interface (hardware) on the ctrlX DRIVE used for evaluating the encoder and providing its values for a higher-level control for further processing.

  • Instead of a real encoder, a virtual encoder can be configured as well.

  • There is currently no function in the ctrlX DRIVE that directly uses the measuring interface functionality. In the future, technology functions in the ctrlX DRIVE might use the information.

Fig. 1: Overview Measuring encoder

Prerequisites

  • ctrlX DRIVE firmware >= …0504… and Productivity Packet

  • Activation of the firmware function in the dialog "Activation of firmware functions"

  • A measuring encoder can be a real rotary encoder connected to the controller or a virtual encoder

  • Real encoder: See list of encoders that can be connected to the encoder interface (standard application)

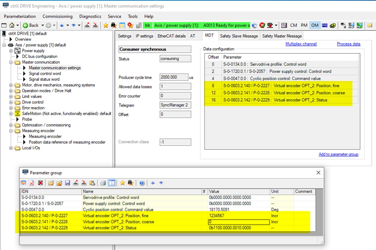
  • Virtual encoder: In parameter S-0-0603.2.143 / P-0-2230 you can choose between "direct input, “master communication" and "virtual peripheral interface" for the virtual encoder. In parameter S-0-0603.2.140 / P-0-2227 "Virtual encoder OPT_2: position, fine" the position is written.

    • For direct input, the maximum value can be 31 bits (2 147 483 648). Change of the parameter via the Engineering tool.

    • Leadership communication: The leadership communication can S-0-0603.2.140 / P-0-2227 Virtual encoder OPT_2: Position, fine" and S-0-0603.2.141 / P-0-2227 Virtual encoder OPT_2: Describe position, coarse" (64 bit value)

    • Virtual peripheral interface: Via the virtual peripheral interface, process variables on actuators and sensors that do not exist in real life can be exchanged to a virtual drive with an environment in which they are simulated. (For simulation applications)

Activation of Productivity package and Measuring encoder

Fig.2: Enabling "measuring encoder" function

Fig. 3: Parameter Overview Measuring encoder

What does the function in the drive offer

  • The encoder can be connected to the drive controller.

  • The encoder position can be read out via parameter P-0-0052.

  • Mind that no linear encoders are supported as measuring encoders.

  • The parameter value can be scaled to degrees or increments.

  • With a modulo function, an endlessly rotating encoder evaluation with defined position overflow can be realized.

  • An absolute encoder can also be evaluated as an absolute encoder.

  • The measuring encoder value can be passed on to the higher-level controller.

  • The measuring encoder value could be used in the drive with a TechApp (drive-integrated PLC function).

  • Mind: The measuring encoder value cannot be used directly in the drive with other drive functions.

Measuring encoder function with „real“ encoder

Fig. 4: Real Encoder as Measuring encoder

ctrlX DRIVE XCS, real encoder (EnDat2.1) on XG21 interface

Fig. 5: Settings for Measuring encoder
Fig. 6: Position Data Reference

In order to be able to view the parameterization of the XCS in detail, a backup of all parameters has been created, which can be viewed offline with ctrlX DRIVE Engineering.

Fig. 7: Parameter File

Measuring encoder function with „virtual“ encoder

Fig. 8: Virtual Encoder as Measuring Encoder

Fig. 9: Settings for Measuring Encoder

Fig. 10: Setting of ctrlX Drive Link

In order to be able to view the parameterization of the ctrlX DRIVE XCD in detail, I have created a backup of all parameters, which can be viewed offline with the ctrlX Drive Engineering.

Fig. 11: Parameter File

ctrlX DRIVE XCS, Virtual encoder: Master communication, 3rd Party Control

Fig. 12: TwinCat Configuration

Fig. 13: Setting MDT

Fig. 14: Status Virtual Encoder

Fig. 15: Master communication

Fig. 16: Demo Video

Fig. 17: Measuring of P-0-0052 and P-0-2227

In order to be able to view the parameterization of the ctrlX DRIVE XCS in detail, a backup of all parameters has been created, which can be viewed offline with ctrlX DRIVE Engineering.

Fig. 18: Parameter File

ctrlX DRIVE XCS, XG20 Motor encoder, XG21 Endat2.1, XG22 virtual encoder for measuring encoder (direct input)

Fig. 19: Direct Input as Measuring Encoder

Fig. 20: Direct Input as Measuring Encoder

In order to be able to view the parameterization of the ctrlX DRIVE XCS in detail, a backup of all parameters has been created, which can be viewed offline with ctrlX DRIVE Engineering.

Fig. 21: Parameter File
Examples_parameter_files.zip
571.67KB
measuring_encoder_vitual_master_communication_parking_axis.mp4
24.62MB
Types
How-to
Products
Drives
Markets
Manufacturing
Production Machines
Packaging
Assembly Lines
Logistic
Printing

Latest published/updated articles