01/23/2026
ctrlX DRIVE | SinCos | Oscilloscope | Analog Encoders

Display of SinCos trace signals in the ctrlX DRIVE internal oscilloscope

Prerequisites

A) Output of SinCos track signals with ctrlX DRIVE via symbol-based patch function

Before AXS-V-0404 , the source pointer addresses for the sine and cosine signal must be taken from a stored table for use in the symbol-based patch function:

From AXS-V-0404 (...and later) the source pointer addresses for the sine and cosine signal are displayed for use in the symbol based patch function in list elements LE 3 and LE4 of P-0-2690.x.120.
(“LE” = list element, “x” = number of the slot to which the encoder is connected (EC interface is on slot 2 or 3))

B) How are the source pointer addresses for the sine and cosine signals for the symbol-based patch function determined?

  • Determine base addresses for sine and cosine signal (from AXS-V-0404 from LE 3 and LE4 of P-0-2690.x.120, for older AXS firmware from the table linked above)

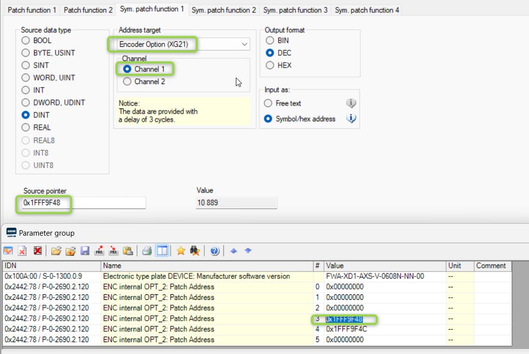
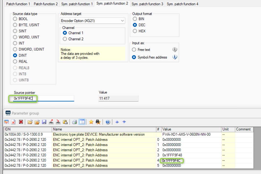
    Example for determining source pointer addresses with encoder connected to XG21 for firmware/runtime version AXS-V-0608 (list elements marked):

    Source pointer addresses with encoder connected

C) How can the SinCos track signals be displayed or output?

  • Enter the source pointer addresses for the SinCos track signals in the dialogue for ‘Symbol-based patch function’, configure the input and output data of the patch function!
    Example:

    Symbol-based patch function (sine signal)

    Symbol-based patch function (cosine signal)


  • Scaling of values:

      *  For 1Vpp SinCos encoders, nominal value 1Vpp = +/- 2^14 Increments
      *  For 0.5 Resolvers, nominal value 5Vpp = +/- 2^14 Increments
     (*  For 0.25 Resolvers, nominal value 2.5Vpp = +/- 2^14 Increments (only interesting
    for eLION drives))

  • Display the values (‘Value’ in P-0-0493 or P-0-0495) for the respective ‘Source pointer’ in the drive-internal oscilloscope as signals

Visualize the source pointer values as signals in the drive-internal oscilloscope
1
Types
How-to
FAQ
Products
Drives
Markets
Sonstiges

Latest published/updated articles