Which PN Diagnostics are avialable running codesys-PLC based PN-Device or PN-controller on ctrlX?

I wonder about the customer claimed restart-szenario of the PN communication under a S7. Trying to reconstruct the system running a ctrlX-PLC-codesys PN-Controller "emulation" does not lead to the same behaviour.... But I saw the following reaction at least once but can not reproduce anymore.

- S7 - PN - ctrlX-PNDevice(by codesys lib) exchanging prozessdata.
- ctrlx PLC switched to STOP : S7 Controller detects Fehler: IO-Datenausfall in HW-Komponente/ Failure,Error: IO Data miss. in HW comp.
- trying to restart the ctrlX-PLC does not reactivate/reestablish the data-exchange with the S7. Reactivating the communication is possible by reset-cold/reset-origin.ย 

Emulation the S7 with another ctrlX-PLC running the Codesys PN-Scanner Stack reacts different. Start and Stop of the PN Device is possible. The PN Controller detects the "inactive/unavailable/passive" PN-Device and labels the Communication-state with Bad-by-Device instead of Good.

I wonder about the communication states taking place in background since the S7 PN Controller seems to operate different than the codesys-PLC based emulation. Activating the prozessdata comm to the Codesys-provide PN Device with former reset-cold/origin and reset of vars is something to consider about.

Does anybody know how to identify/run diagnosis provided by CAA_Device_Diagnose libs. even on the PNController side for test-purposes? Other libs providing diagnosis support?

Thanks!

My expectation for the szenario would be:
Device-PLC is running process-data exchange.
Stop of Device-PLC ... data transfer stop ... since the PLC is not running, clear.
Trigger RUN of the Device-PLC again.... should lead to:
a) data transfer start immediatley (like in my testcase happening mostly)
b) diagnosis on PN-device-side able to identify the comm-state and triggers the restart again without making a resetcold/origin necessary.

Any experience / hints / workarounds / examples.

Thanks!

Best reply by CodeWasi

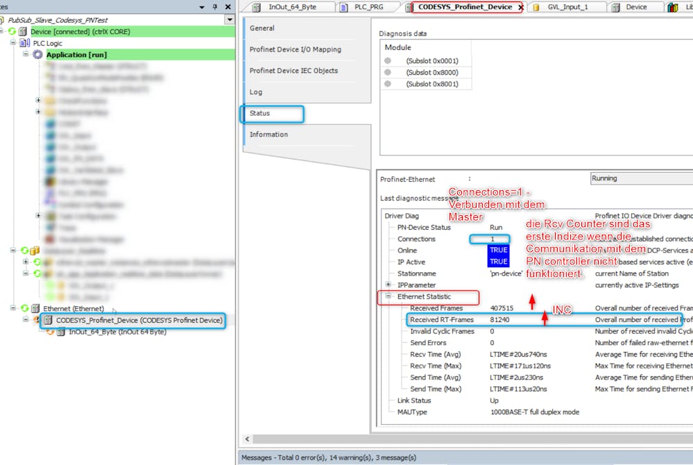
2 useful dialogs to judge the PN communication state:
-> on the PN-Device view the Ethernet state - Counter for Receive-frames rising? if so - OK.

-> Device / PLCLogger : does the PN Controller send comm requests?

ย 

Bye

ย 

View original
2022-07-08_09h28_11.png
1.15MB
1 reply